| Exam Name: | Implementing Cisco SD-WAN Solutions (300-415 ENSDWI) | ||
| Exam Code: | 300-415 Dumps | ||
| Vendor: | Cisco | Certification: | CCNP Enterprise |
| Questions: | 441 Q&A's | Shared By: | giovanni |
Which component is responsible for routing protocols such as BGP and OSPF in a Cisco SD-WAN solution?
Refer to the exhibit.

The SD-WAN network is configured with a default full-mesh topology. The SD-WAN engineer wants the Barcelona WAN Edge to use MPLS TLOC as the preferred TLOC when communicating with Rome site. Which configuration must the engineer use to create a list to select MPLS color toward the Rome TLOC?
A)

B)

C)

D)

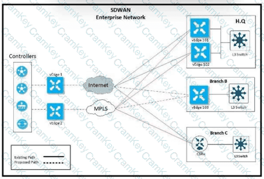
Refer to the exhibit.

The network team must configure branch B WAN Edge device 103 to establish dynamic full-mesh IPsec tunnels between all colors with branches over MPLS and Internet circuits. The branch ts configured with:


Which configuration meets the requirement?
A)

B)

C)

D)

Which secure tunnel type should be used to connect one WAN Edge router to other WAN Edge routers?